6.F.B. Gruppen-Konfiguration bearbeiten
Last modified by Ulrich Mertz on 2026/03/24 09:09
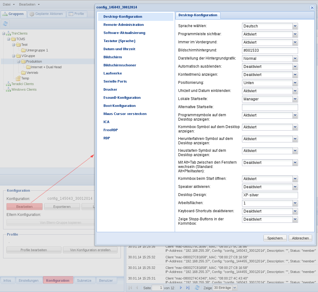
Der TCMS bietet die Funktion, eine Gruppen-Konfiguration auch innerhalb der TCMS Benutzeroberfläche zu bearbeiten. Klicken Sie hierzu im Fenster Gruppeninformationen auf den Tab Konfiguration und dort auf den Bearbeiten Button. Es öffnet sich ein Fenster in der sich alle Konfigurationseinstellungen, ähnlich der Kommbox, editieren lassen.
